Bridging tokens between Etherlink and other EVM networks
The Etherlink EVM bridge is a web application that allows you to transfer wrapped tokens between Etherlink and several other EVM-compatible blockchain networks.
The EVM bridge supports connections from Etherlink to these networks:
- Ethereum
- Avalanche C-Chain
- Arbitrum One
- Optimism
- Base
- BNB Chain
It allows users to transfer several wrapped tokens, including:
- USDT
- USDC
- WBTC
- WETH
- WAVAX
- WBNB
- SHIB
For the Etherlink addresses of these tokens, see Token addresses.
Bridge security
The bridge uses the decentralized smart contracts of LayerZero that are deployed on the supported EVM networks without the intervention of a third party. It also relies on the Etherlink node and sequencer operators that secure Etherlink itself; these operators are listed in Network operators.
Using the EVM bridge
For a video walkthrough of the bridge, see this video:
-
Go to the Etherlink EVM bridge at https://bridge.etherlink.com/evm.
-
Click the Connect button and connect your EVM wallet.
-
Select the source network from which to bridge tokens to Etherlink, or select Etherlink as the source network to bridge tokens out of Etherlink.
-
Next to the source network, click the source token and select the token to transfer from the source network. The interface shows all bridgeable tokens across all available networks and your token balances.
-
Enter the number of tokens to bridge out of the source network.
-
Select the target network and token.
The page shows the amount of tokens that you will receive on the target chain and the fees for the token transfer in the native gas token of the source chain.
You must ensure that you have enough tokens on the source chain to pay the fees.
-
Set the other parameters for the transfer, including the Gas on destination and Slippage tolerance fields.
Interacting with Etherlink requires XTZ (its native token) to pay for gas fees. As part of your bridging transaction, you can choose to send up to 0.1 XTZ to your Etherlink wallet address to pay for fees for later transactions and interact with the Etherlink ecosystem. The cost of this XTZ is added to the fees that you pay for the transfer. By default, the bridge adds 0.1 XTZ if the destination account has no XTZ.
-
To make the transfer, click Transfer and confirm the transfer in your wallet.
The bridge shows a popup with a link to LayerZero Scan where you can observe the progress of the bridge transaction and see an estimated time to completion. When the status changes to "completed," the tokens are in your EVM account. If you don't see the tokens, you may need to import the token into your wallet on the destination network.
Troubleshooting
The transfer button can show these errors:
-
Insufficient Balance
You entered a higher amount of tokens than you hold in your account. Reduce the amount you want to transfer or add more tokens to your wallet.
-
Not Enough Native for Gas
You must own more gas on the source chain to pay the required fees. Send more of the source chain's native gas token to your wallet.
-
Select Different Chain
The source and destination chains are not compatible. This bridge is for moving tokens in and out of Etherlink, not for moving tokens between other networks.
-
Transfer Cap Reached
The bridge cannot transfer the amount of tokens that you have selected. Select a smaller amount to transfer.
This error can occur for bridgeable tokens that exist on multiple networks (ETH/WETH, USDT and USDC). For example, if the bridge contract on Avalanche has 100 USDT, you can transfer no more than 100 USDT from Etherlink to Avalanche.
For further support, visit the LayerZero Discord.
If you have general questions about Etherlink, we welcome you to join the Etherlink Discord Community.
Token addresses
Not all Etherlink tokens can be bridged to and from other chains. See the tables below for the tokens that the bridge supports for each chain.
Etherlink
This table shows the Etherlink address of tokens that you can bridge between Etherlink and certain other chains:
Symbol | Name | Mainnet address |
---|---|---|
USDC | USD Coin | |
USDT | Tether USD | |
WBTC | Wrapped BTC | |
WETH | Wrapped Ether | |
WBNB | Wrapped BNB | |
WAVAX | Wrapped AVAX | |
SHIB | SHIBA INU |
These tables show the addresses of the equivalent tokens on other networks:
Ethereum
Symbol | Name | Mainnet address |
---|---|---|
USDC | USD Coin | |
USDT | Tether USD | |
WBTC | Wrapped BTC | |
WETH | Wrapped Ether | |
SHIB | SHIBA INU |
Arbitrum One
Name | Symbol | Mainnet address |
---|---|---|
USDC | USD Coin | |
USDT | Tether USD | |
WBTC | Wrapped BTC | |
WETH | Wrapped Ether |
Base
Name | Symbol | Mainnet address |
---|---|---|
USDC | USD Coin | |
WETH | Wrapped Ether |
Optimism
Name | Symbol | Mainnet address |
---|---|---|
USDC | USD Coin | |
USDT | Tether USD | |
WETH | Wrapped Ether |
BNB Chain
Name | Symbol | Mainnet address |
---|---|---|
USDC | USD Coin | |
USDT | Tether USD | |
WBNB | Wrapped BNB |
Avalanche C-Chain
Name | Symbol | Mainnet address |
---|---|---|
USDC | USD Coin | |
USDT | Tether USD | |
WAVAX | Wrapped AVAX |
How bridging wrapped assets works
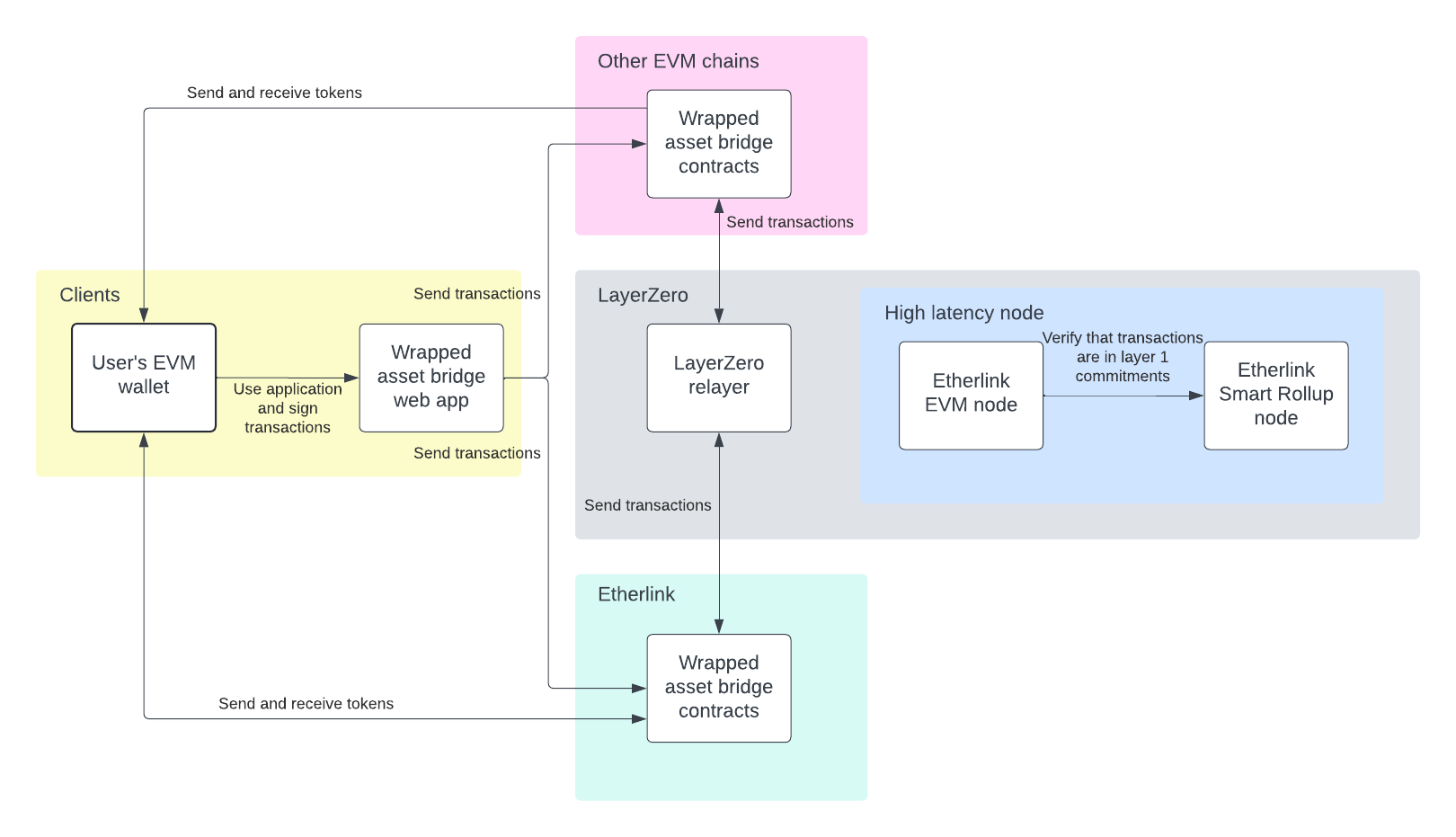
The Etherlink EVM bridge uses a wrapped asset bridge created by LayerZero. It works by maintaining liquidity pools on other networks and minting equivalent tokens on Etherlink.
When you bridge tokens from other networks to Etherlink, the bridge contracts lock the tokens in a liquidity pool on the source network, send a message over LayerZero's software to Etherlink, and mint tokens on Etherlink. When you bridge tokens out of Etherlink, the contracts burn the tokens on Etherlink and unlock them in the liquidity pool on the target network. Therefore, bridging tokens out of Etherlink is dependent on the liquidity pool on the target chain. LayerZero also maintains Etherlink EVM and Smart Rollup nodes to verify that the transactions complete on Etherlink.
This diagram shows how the EVM bridge works:
For more information, see the repository for the bridge: https://github.com/LayerZero-Labs/wrapped-asset-bridge.
Related tools and information
- For information about pending transactions, see the LayerZero Cross Chain Explorer.
- For information about Etherlink transactions, see the Etherlink block explorer.
- More Information about the LayerZero protocol is available in their official documentation.
- The audit reports of the LayerZero protocol are available in this LayerZero GitHub Repository.
- To review the open source code of the EVM bridge, visit the LayerZero Github Repository.